[1] 프로젝트 생성

[2] 비즈니스 요구사항과 설계
회원
- 회원을 가입하고 조회할 수 있다.
- 회원은 일반과 VIP 두 가지 등급이 있다.
- 회원 데이터는 자체 DB를 구축할 수 있고, 외부 시스템과 연동할 수 있다. (미확정)
주문과 할인 정책
- 회원은 상품을 주문할 수 있다.
- 회원 등급에 따라 할인 정책을 적용할 수 있다.
- 할인 정책은 모든 VIP는 1000원을 할인해주는 고정 금액 할인을 적용해달라. (나중에 변경 될 수 있다.)
- 할인 정책은 변경 가능성이 높다. 회사의 기본 할인 정책을 아직 정하지 못했고, 오픈 직전까지 고민을 미루고 싶다. 최악의 경우 할인을 적용하지 않을 수 도 있다. (미확정)
요구사항을 보면 회원 데이터, 할인 정책 같은 부분은 '지금' 결정하기 어려운 부분이다.
그렇다고 이런 정책이 결정될 때 까지 개발을 무기한 기다릴 수 도 없다.
이 때, '객체 지향 설계 방법'을 이용하면 된다.
인터페이스를 만들고 구현체를 언제든지 갈아끼울 수 있도록 설계하면 된다.
참고: 프로젝트 환경설정을 편리하게 하려고 스프링 부트를 사용한 것이며, 지금은 스프링 없는 순수한 자바로만 개발을 진행하고 있다.
[3] 회원 도메인 설계
회원 도메인 협력 관계

- 클라이언트가 회원 서비스를 호출
- 회원 서비스에는 두가지 기능이 존재
- 회원 가입
- 회원 조회
- 회원 서비스에는 두가지 기능이 존재
- 회원 저장소라는 interface를 별도로 구축
- 회원 데이터에 접근하는 계층을 만드는 것
- 아직 자체 DB를 구축할 지, 외부 시스템과 연동할 지 미정이기 때문에, 확정 된 후에 그 부분의 코드만 작성하여 갈아끼울 예정
회원 클래스 다이어그램

- 정적
회원 객체다이어그램

- 객체 간의 참조를 나타냄
- 동적
- 회원 도메인 협력 관계 ← 기업에서도 볼 수 있도록 한 다이어그램
- 회원 클래스 다이어그램 ← 개발자가 도메인 협력 관계를 구체화 시킨 것
[4] 회원 도메인 개발

- 이 다이어그램을 보고 실제로 개발해보자
회원 엔티티
- 회원 등급 : hello.core>member>Grade(Enum)
- 회원 등급인 BASIC과 VIP
package hello.core.member;
public enum Grade {
BASIC,
VIP
}
- 회원 엔티티 : hello.core>member>Member
- member객체는 자신의 id와 name, grade를 가지고 있음
package hello.core.member;
public class Member {
private Long id;
private String name;
private Grade grade;
public Member(Long id, String name, Grade grade) {
this.id = id;
this.name = name;
this.grade = grade;
}
public Long getId() {
return id;
}
public void setId(Long id) {
this.id = id;
}
public String getName() {
return name;
}
public void setName(String name) {
this.name = name;
}
public Grade getGrade() {
return grade;
}
public void setGrade(Grade grade) {
this.grade = grade;
}
}
회원 저장소

- 회원 저장소 인터페이스 : hello.core>member>MemberRepository(Interface)
package hello.core.member;
public interface MemberRepository {
void save(Member member);
Member findById(Long memberId);
}
- 메모리 회원 저장소 구현체 : hello.core>member>MemoryMemberRepository
- MemberRepository를 implements → 상속받음
- save() : store이라는 Map에서 member의 Id를 저장시킴
- findById() : store이라는 Map에서 memberId를 반환
package hello.core.member;
import java.util.HashMap;
import java.util.Map;
public class MemoryMemberRepository implements MemberRepository{
private static Map<Long, Member> store = new HashMap<>();
@Override
public void save(Member member){
store.put(member.getId(), member);
}
@Override
public Member findById(Long memberId){
return store.get(memberId);
}
}
회원 서비스
- 회원 서비스 인터페이스 : hello.core>member>MemberService(interface)
- 회원 서비스 인터페이스
- join()
- 회원 가입 기능
- findMember()
- 회원 조회 기능
package hello.core.member;
public interface MemberService { //회원 가입 및 조회 기능
void join(Member member);
Member findMember(Long memberId);
}
- 회원 서비스 구현체 : hello.core>member>MemberServiceImpl
- 구현체 하나만 있을 때는 관례상 interface명 뒤에 Impl이라 많이 사용
package hello.core.member;
public class MemberServiceImpl implements MemberService{
//가입하고 회원을 찾으려면 MemberRepository가 필요
private final MemberRepository memberRepository = new MemoryMemberRepository();
@Override
public void join(Member member) {
//join에서 save 호출하면 MemberRepository가 아닌
// MemoryMemberRepository의 save가 호출된다 (오버라이드)
memberRepository.save(member);
}
@Override
public Member findMember(Long memberId) {
return memberRepository.findById(memberId);
}
}
[5] 회원 도메인 실행과 테스트

- 클래스가 개발이 다 되었으니 잘 돌아가는지 확인해보고자 테스트를 한다
- 클라이언트는 회원서비스(즉, MemberServiceImpl)을 사용하며, 회원서비스는 메모리회원저장소(즉, MemoryMemberRepository)를 사용하는지에 대한 확인을 할 것이다
- 따라서 인스턴스가 위와 같은 관계로 참조되는지 확인하기 위해 위 다이어그램처럼 구현하여 test를 할 것이다
순수 Java 코드로만 test하기
- 회원 도메인 - 회원 가입 main : hello.core>MemberApp
package hello.core;
import hello.core.member.Grade;
import hello.core.member.Member;
import hello.core.member.MemberService;
import hello.core.member.MemberServiceImpl;
public class MemberApp {
public static void main(String[] args) { //psvm만 쳐도 ㄱㅊ
MemberService memberService = new MemberServiceImpl();
// new 뒤에만 쓰고 전체 블록 잡은 후 Ctrl Alt V
Member member = new Member(1L, "memberA", Grade.VIP);
memberService.join(member);
Member findMember = memberService.findMember(1L);
System.out.println("new member = " + member.getName());
//soutv 해주면 위 sout문과 동일한 형식으로 자동완성
System.out.println("find Member = "+findMember.getName());
}
}

- 하지만 이렇게 애플리케이션 로직으로 test하는 것은 좋지 않다
- JUnit test를 사용하자
자동화된 JUnit test로 test하기
- 회원 도메인 - 회원 가입 테스트 : test>java>hello.core>member>MemberServiceTest
package hello.core.member;
import org.assertj.core.api.Assertions;
import org.junit.jupiter.api.Test;
public class MemberServiceTest {
MemberService memberService = new MemberServiceImpl();
@Test
void join(){
//given
Member member = new Member(1L, "memberA", Grade.VIP);
//when
memberService.join(member);
Member findMember = memberService.findMember(1L);
//then
Assertions.assertThat(member).isEqualTo(findMember);
}
}
- given에서의 member과 when에서의 findMember이 동일하므로 test통과가 뜸

- 만약 다르다면 아래와 같이 오류가 뜰것
- when에서의 findMember을 findMember(2L)로 변경 후 test실행 시

[6] 주문과 할인 도메인 설계

- 주문 생성: 클라이언트는 주문 서비스에 주문 생성을 요청한다.
- 회원 조회: 할인을 위해서는 회원 등급이 필요하다. 그래서 주문 서비스는 회원 저장소에서 회원을 조회한다.
- 할인 적용: 주문 서비스는 회원 등급에 따른 할인 여부를 할인 정책에 위임한다.
- 주문 결과 반환: 주문 서비스는 할인 결과를 포함한 주문 결과를 반환한다.
참고: 실제로는 주문 데이터를 DB에 저장하겠지만, 예제가 너무 복잡해 질 수 있어서 생략하고, 단순히 주문 결과를 반환한다.
주문 도메인 전체

- 정액 할인 정책 : 구매 가격과 무관하게 항상 동일 금액 할인
- 정률 할인 정책 : 구매 가격에 따른 할인 금액
- 10000원 →10%할인→ 1000원 할인
- 20000원 →10%할인→ 2000원 할인
- 역할과 구현을 분리해서 자유롭게 구현 객체를 조립할 수 있게 설계했다. 덕분에 회원 저장소는 물론이고, 할인 정책도 유연하게 변경할 수 있다.
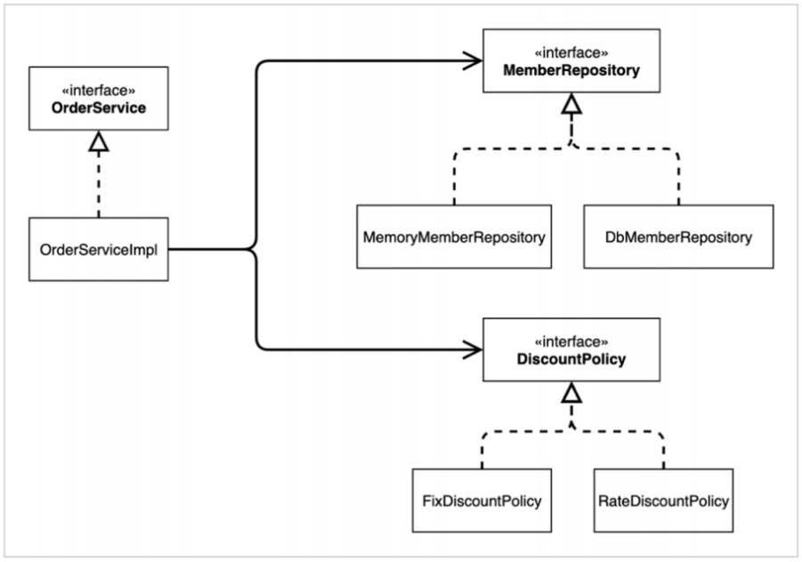
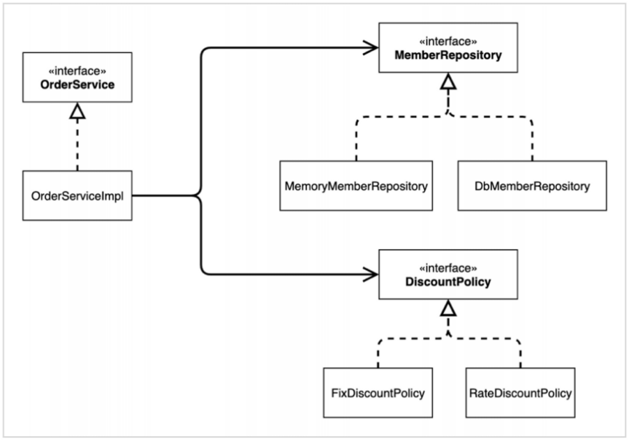
주문 도메인 클래스 다이어그램

주문 도메인 객체 다이어그램1

- 회원을 메모리에서 조회하고, 정액 할인 정책(고정 금액)을 지원해도 주문 서비스를 변경하지 않아도 된다.
- 역할들의 협력 관계를 그대로 재사용 할 수 있다.
주문 도메인 객체 다이어그램2

- 회원을 메모리가 아닌 실제 DB에서 조회하고, 정률 할인 정책(주문 금액에 따라 % 할인)을 지원해도 주문 서비스를 변경하지 않아도 된다.
- 협력 관계를 그대로 재사용 할 수 있다.
[7] 주문과 할인 도메인 개발
할인 정책 인터페이스
- hello.core>discount>DiscountPolicy(interface)
package hello.core.discount;
import hello.core.member.Member;
public interface DiscountPolicy {
/**
*
* @return 할인 대상 금액
*/
int discount(Member member, int price);
}
정액 할인 정책 구현체
- hello.core>discount>FixDiscountPolicy
package hello.core.discount;
import hello.core.member.Grade;
import hello.core.member.Member;
public class FixDiscountPolicy implements DiscountPolicy{
//구매가격 무관하게 무조건 1000원 할인
private int discountFixAmount = 1000;
@Override
public int discount(Member member, int price) {
if(member.getGrade() == Grade.VIP){
return discountFixAmount;
}
else{
return 0;
}
}
}
- 구매가격 무관하게 무조건 1000원 할인
주문 엔티티
- hello.core>order>Order
package hello.core.order;
public class Order {
private Long memberId;
private String itemName;
private int itemPrice;
private int discountPrice;
public Order(Long memberId, String itemName, int itemPrice, int discountPrice) {
this.memberId = memberId;
this.itemName = itemName;
this.itemPrice = itemPrice;
this.discountPrice = discountPrice;
}
public int calculatePrice(){ // 최종 계산된 금액(할인 금액을 빼준 금액)
return itemPrice - discountPrice;
}
public Long getMemberId() {
return memberId;
}
public void setMemberId(Long memberId) {
this.memberId = memberId;
}
public String getItemName() {
return itemName;
}
public void setItemName(String itemName) {
this.itemName = itemName;
}
public int getItemPrice() {
return itemPrice;
}
public void setItemPrice(int itemPrice) {
this.itemPrice = itemPrice;
}
public int getDiscountPrice() {
return discountPrice;
}
public void setDiscountPrice(int discountPrice) {
this.discountPrice = discountPrice;
}
@Override
public String toString() {
return "Order{" +
"memberId=" + memberId +
", itemName='" + itemName + '\'' +
", itemPrice=" + itemPrice +
", discountPrice=" + discountPrice +
'}';
}
}
- calculatePrice() : 최종 계산된 금액(할인 금액을 빼준 금액)
- toString() : sout 하면 이 메소드의 반환값이 출력됨
주문 서비스 인터페이스
- hello.core>order>OrderService
package hello.core.order;
public interface OrderService {
// 주문 생성 시, 회원 id, 상품명, 상품가격을 파라미터로 넘겨주어야 함
// (1. 주문 생성) 부분
Order createOrder(Long memberId, String itemName, int itemPrice);
}
- (1) 주문 생성 부분 구현

주문 서비스 구현체
- hello.core>order>OrderServiceImpl
package hello.core.order;
import hello.core.discount.DiscountPolicy;
import hello.core.discount.FixDiscountPolicy;
import hello.core.member.Member;
import hello.core.member.MemberRepository;
import hello.core.member.MemoryMemberRepository;
public class OrderServiceImpl implements OrderService{
//회원 찾기 위함
private final MemberRepository memberRepository = new MemoryMemberRepository();
// 고정할인 정책 이용
private final DiscountPolicy discountPolicy = new FixDiscountPolicy();
@Override
public Order createOrder(Long memberId, String itemName, int itemPrice) {
Member member = memberRepository.findById(memberId); //회원 찾기
/**
* orderServie입장에서는 할인에 대해서는 잘 모르겠고,
* discountPolicy에게 알아서 해달라고 맡기고 반환값만 달라고 하는 것
*
* 이제 할인에 대한 수정이 필요하면 order 수정 없이 discountPolicy만 수정하면 된다
*/
int discountPrice = discountPolicy.discount(member, itemPrice);
// 4. 주문 결과 반환
return new Order(memberId, itemName, itemPrice, discountPrice);
}
}
- (4) 주문 결과 반환 부분 구현

- 주문 생성 요청이 오면, 회원 정보를 조회하고, 할인 정책을 적용한 다음 주문 객체를 생성해서 반환한다.
- 메모리 회원 리포지토리와, 고정 금액 할인 정책을 구현체로 생성한다.
[8] 주문과 할인 도메인 실행과 테스트
순수 Java코드로만 test하기
- 주문과 할인 정책 실행 : hello.core>OrderApp
package hello.core;
import hello.core.member.Grade;
import hello.core.member.Member;
import hello.core.member.MemberService;
import hello.core.member.MemberServiceImpl;
import hello.core.order.Order;
import hello.core.order.OrderService;
import hello.core.order.OrderServiceImpl;
public class OrderApp {
public static void main(String[] args) {
MemberService memberService = new MemberServiceImpl();
OrderService orderService = new OrderServiceImpl();
//id가 1, 이름이 memberA, 등급이 VIP인 회원 한 명 만들어줌
Long memberId = 1L;
Member member = new Member(memberId, "memberA", Grade.VIP);
//memberService를 통해 위 member객체를 넣어줌
memberService.join(member);
Order order = orderService.createOrder(memberId, "itemA", 10000);
System.out.println("order = " + order);
System.out.println("order = " + order.calculatePrice());
}
}

- sout을 통해 Order.java의 toString()이 출력된다
- 할인 금액이 잘 출력되는 것을 확인할 수 있다.
- 애플리케이션 로직으로 이렇게 테스트 하는 것은 좋은 방법이 아니다. JUnit 테스트를 사용하자.
자동화된 junit test로 test하기
- 문과 할인 정책 테스트 : test>java>hello.core>order>OrderServiceTest
package hello.core.order;
import hello.core.member.Grade;
import hello.core.member.Member;
import hello.core.member.MemberService;
import hello.core.member.MemberServiceImpl;
import org.assertj.core.api.Assertions;
import org.junit.jupiter.api.Test;
public class OrderServiceTest {
MemberService memberService = new MemberServiceImpl();
OrderService orderService = new OrderServiceImpl();
@Test
void createOrder(){
//id가 1, 이름이 memberA, 등급이 VIP인 회원 한 명 만들어줌
Long memberId = 1L;
Member member = new Member(memberId, "memberA", Grade.VIP);
//memberService를 통해 위 member객체를 넣어줌
memberService.join(member);
Order order = orderService.createOrder(memberId, "itemA", 10000);
// VIP의 경우 1000원 할인해주기로 했으므로 동일함 -> test 통과
Assertions.assertThat(order.getDiscountPrice()).isEqualTo(1000);
}
}

- hello.core에 있는 test 전부를 한번에 test해기

'Server > Spring Boot' 카테고리의 다른 글
| [스프링 핵심 원리 - 기본편] 1. 객체 지향 설계와 스프링 (0) | 2023.08.12 |
|---|







